Skip to main content
Skip table of contents

Generic Docs Configurator | Formula

Dieses Plug-in ist nur verfügbar, wenn die SDZeCOM Stringfunctions+ lizensiert sind.

Alternativ können Sie das Plug-in für unformatierten Text verwenden, das jedoch keinen Formeleditor enthält.

Feld

Beschreibung

Formel

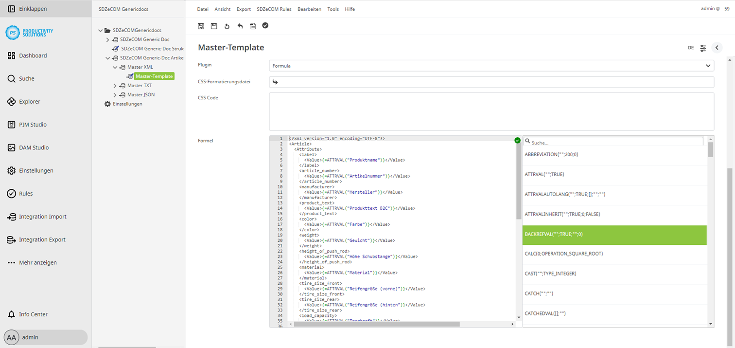
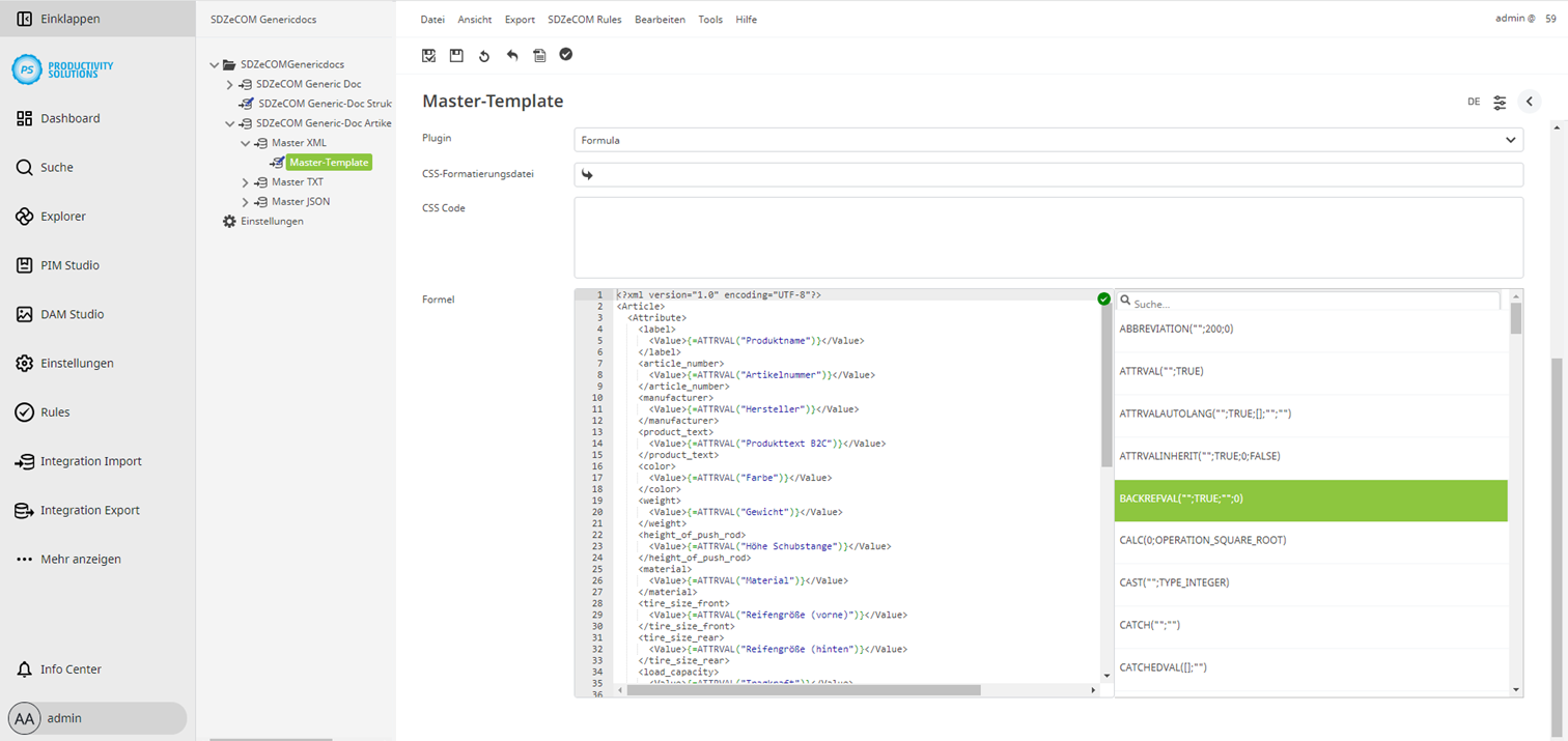
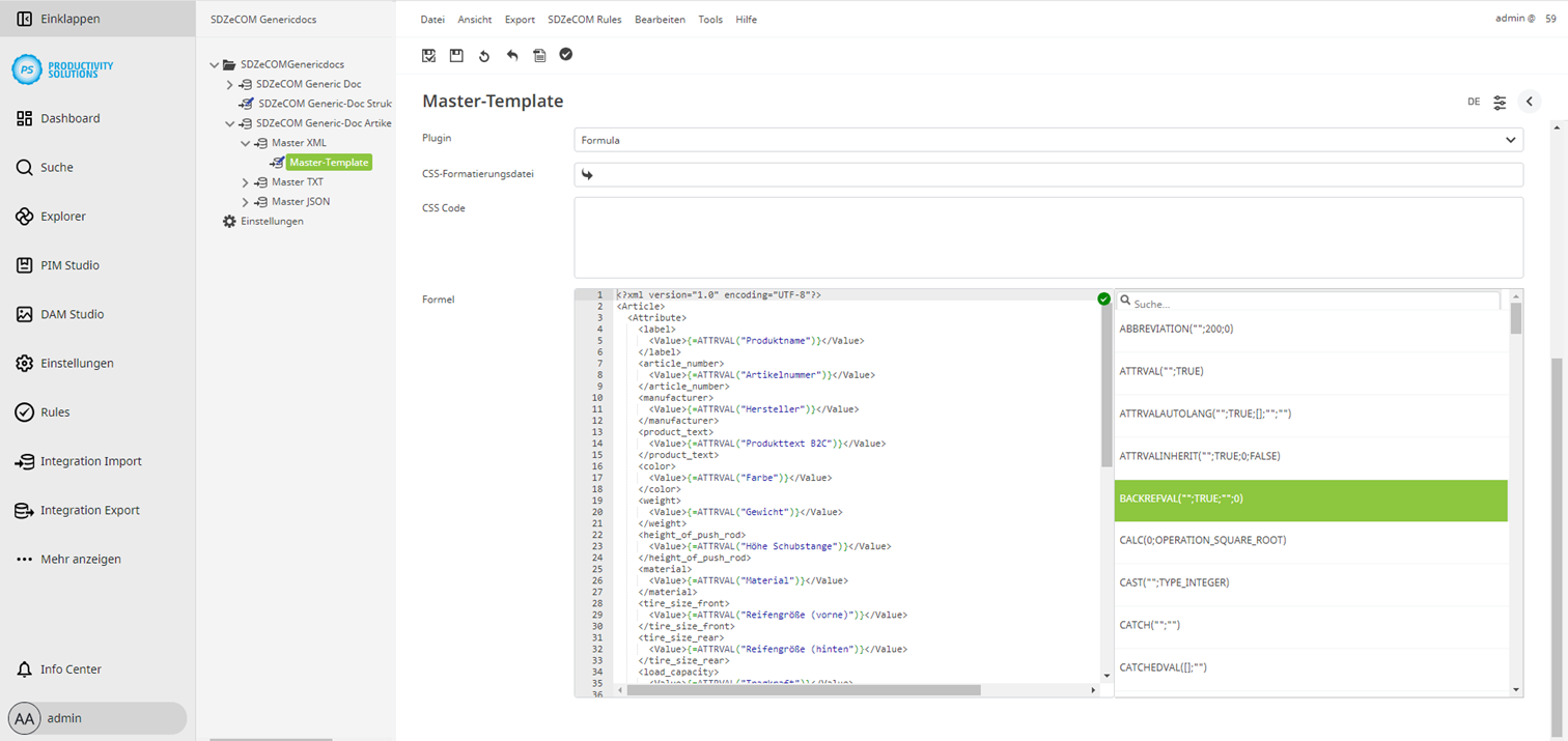
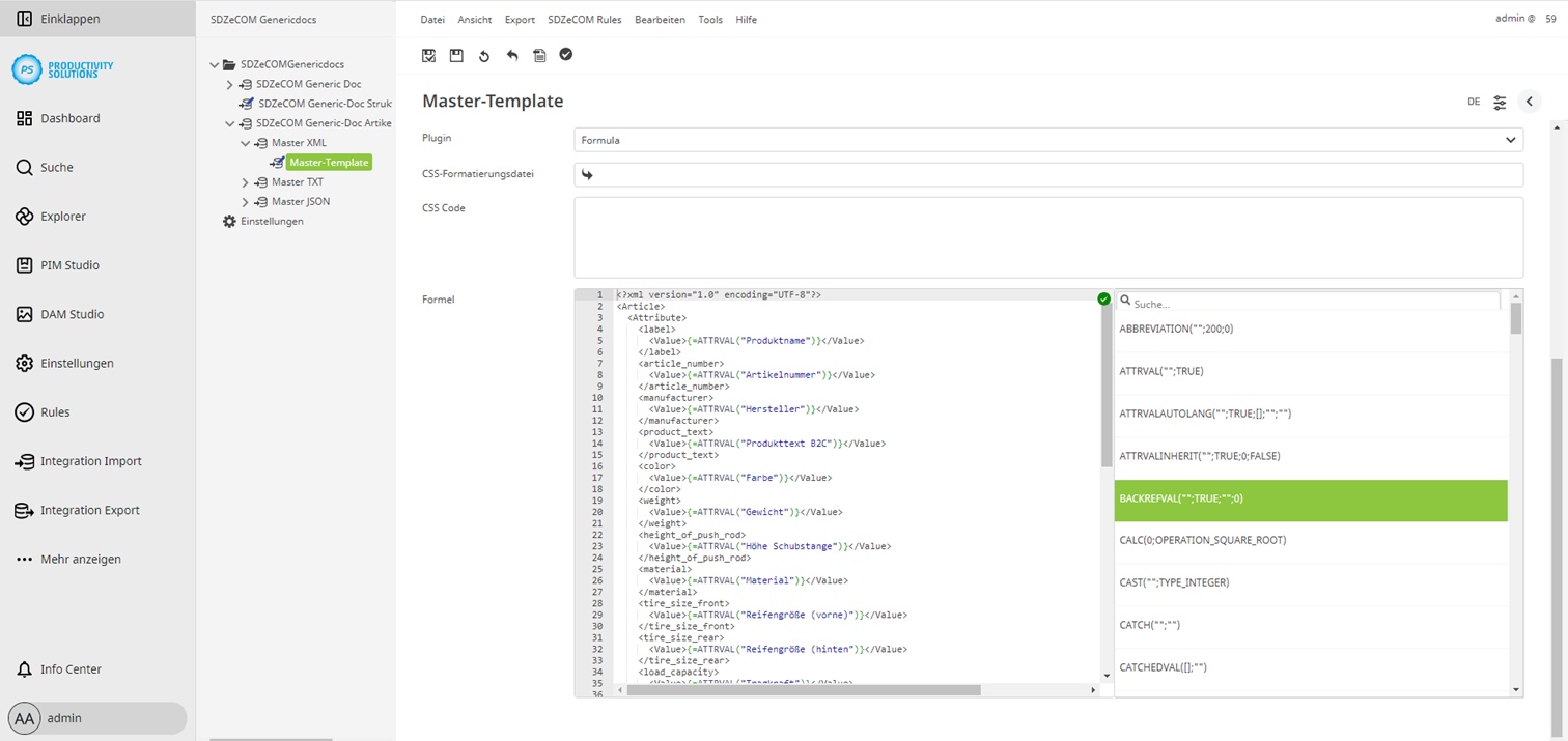
Mit Hilfe von Strukturinformationen und Formeln (Centric PXM™ Formeln und, falls lizensiert, SDZeCOM Stringfunctions+) bauen Sie Ihr Dokument auf.

Beispiel (XML):

XML
<?xml version="1.0" encoding="UTF-8"?>
<Article>
  <Attribute>
    <label>
      <Value>{=ATTRVAL("Produktname")}</Value>
    </label>
    <article_number>
      <Value>{=ATTRVAL("Artikelnummer")}</Value>
    </article_number>
    <product_accesories_name>
      <Value>{=JOIN({=REFVAL("Zubehör";"Produktname")})}</Value>
    </product_accesories_name>
    <product_accesories_price>
      <Value>{=JOIN({=REFVAL("Zubehör";"UVP inkl. MwSt.")})}</Value>
    </product_accesories_price>
    <product_accesories_articlenumber>
      <Value>{=JOIN({=REFVAL("Zubehör";"Artikelnummer")})}</Value>
    </product_accesories_articlenumber>
  </Attribute>
</Article>
Screenshots_Generic_Docs_Formel_DE.PNG

JavaScript errors detected

Please note, these errors can depend on your browser setup.

If this problem persists, please contact our support.